Vytvoření podmínek
Tvorba podmínek pro hromadnou klasifikaci
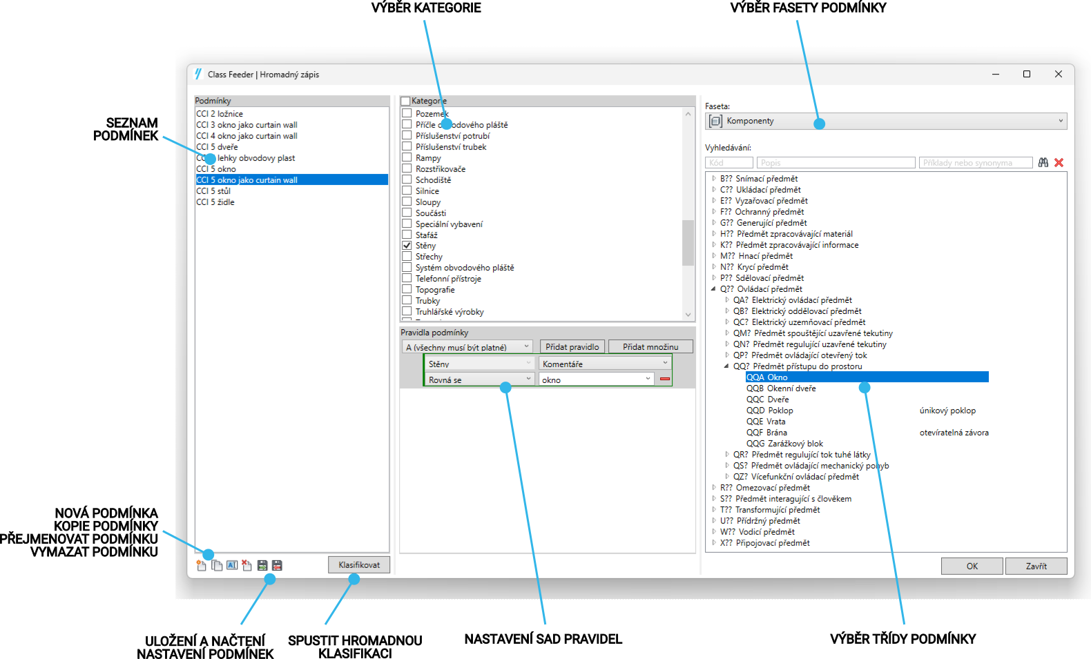
Podmínky pro hromadnou klasifikaci jsou vytvářeny v dialogu hromadné klasifikace. Dialog obsahuje tři části
Seznam podmínek
Definice kategorie a pravidel podmínek
Definice třídy podmínky

Podmínky
V části podmínky je zobrazen seznam podmínek. Uživatel zde má možnost podmínky vytvářet, kopírovat, přejmenovat, či vymazat. Podmínky je také možné exportovat a importovat z externího xml souboru pro přenos podmínek mezi pracovními stanicemi.
Červeně zvýrazněná podmínka není dostatečně definována.
Kategorie
Pro aktuálně vybranou podmínku uživatel stanovuje, pro které kategorie Revit se podmínka bude aplikovat.
Pravidla podmínky
Pro aktuálně vybranou podmínku uživatel stanovuje pravidla, podle kterých bude stanoveno, zda prvek podmínku splňuje. Pokud prvek podmínku splní, bude klasifikován dle nastavení podmínky.
Filtr založený na pravidlech obsahuje jednu nebo více sad pravidel. Každá sada pravidel obsahuje jedno nebo více pravidel nebo vnořené sady pravidel. Neexistuje omezení počtu pravidel a sad pravidel, které je možné definovat. Každá sada pravidel používá podmínku, kterou uživatel vybere z nabídky:

Pro výběr všech prvků kategorie je možné volit pravidlo Bez pravidel, u kterého není nastavovat další vlastností podmínky.
Červeně zvýrazněné pravidlo není dostatečně definováno.
Třída podmínky
V pravé části dialogu uživatel vybírá fasetu a třídu podmínky, kterou budou klasifikovány všechny prvky, které splní podmínku. Uživatel má možnost v třídách vyhledávat stejným způsobem, jako u standardní klasifikace prvků.
Last updated